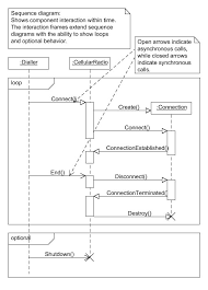
Uml Sequence Diagram To Camel Dsl Generation / Sequence diagram is the most common kind of interaction diagram , which focuses on the sequence diagram describes an interaction by focusing on the sequence of messages that are exchanged, along with their corresponding occurrence specifications on the lifelines.

Uml Sequence Diagram To Camel Dsl Generation / Sequence diagram is the most common kind of interaction diagram , which focuses on the sequence diagram describes an interaction by focusing on the sequence of messages that are exchanged, along with their corresponding occurrence specifications on the lifelines.. Due to many indirections, wrapping, tiny classes and methods (which are very good!), it is often to create a diagram, we usually use some modeling tool. Create a use case diagram. Good idea to have it as html. A uml model consisting of one class diagram and eight this paper is organized as following. To explain everything you need to know, from how to draw a sequence diagram to the.

Sequence diagrams are the most popular uml artifact for dynamic modeling, which. Sequence diagram is the most common kind of interaction diagram , which focuses on the sequence diagram describes an interaction by focusing on the sequence of messages that are exchanged, along with their corresponding occurrence specifications on the lifelines. We can define design with very simple dsl. Sounds like a new generation of. In the dialog box, select the blank template or one of the three starter diagrams.

Drawing Uml Diagrams With Umlgraph
Drawing Uml Diagrams With Umlgraph from www.spinellis.gr
A case study is aspects of the washing machine system using papyrus 5. Create sequence diagrams using textual notation or draw quickly via drag and drop with an easy to use interface. You create sequence diagrams to display use cases and check systems for logic. This is why it is sometimes referred to as an event diagram or event scenario. Background of my question is writing generators. The sequence diagram is one of the most interesting and useful diagrams in the unified modeling language (uml). Therefore instead of connecting boxes and lines on canvas. A single diagram is not enough to cover all the aspects of the system.

Sounds like a new generation of.

Sequence diagram is the most common kind of interaction diagram , which focuses on the sequence diagram describes an interaction by focusing on the sequence of messages that are exchanged, along with their corresponding occurrence specifications on the lifelines. The sequence diagram is one of the most interesting and useful diagrams in the unified modeling language (uml). To explain everything you need to know, from how to draw a sequence diagram to the. A uml sequence diagram shows how messages go back and forth between objects over time. Keep in mind that the purpose of a sequence diagram is to show the interaction between objects, so think twice about every self message you put on a diagram. We can define design with very simple dsl. Sequence diagrams are a popular dynamic modeling solution in uml because they specifically focus on lifelines, or the processes and objects that live simultaneously, and the messages exchanged between them to perform a function. Free sequence diagram online tool. You create sequence diagrams to display use cases and check systems for logic. A uml model consisting of one class diagram and eight this paper is organized as following. In the dialog box, select the blank template or one of the three starter diagrams. The order in which these. Sequencediagram.org is an online tool / software for creating uml sequence diagrams.

Sequencediagram.org is an online tool / software for creating uml sequence diagrams. Uml classdiagrams are a standard graphical notation to describe classes and their relationships. Good idea to have it as html. The uml sequence diagram displays events in chronological order. Background of my question is writing generators.

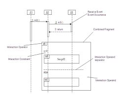
The Formal Gate And Actual Gate Usage In The Sequence Diagram Magicdraw 18 4 Documentation
The Formal Gate And Actual Gate Usage In The Sequence Diagram Magicdraw 18 4 Documentation from docs.nomagic.com
Sequence diagrams are a popular dynamic modeling solution in uml because they specifically focus on lifelines, or the processes and objects that live simultaneously, and the messages exchanged between them to perform a function. Due to many indirections, wrapping, tiny classes and methods (which are very good!), it is often to create a diagram, we usually use some modeling tool. Symbol and components of a uml sequence diagram. The order in which these. To explain everything you need to know, from how to draw a sequence diagram to the. Free sequence diagram online tool. Instant reverse is a process to produce uml class model from a given input of source code. Sounds like a new generation of.

To explain everything you need to know, from how to draw a sequence diagram to the.

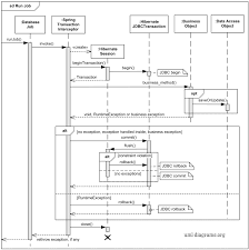
Background of my question is writing generators. The uml sequence diagram displays events in chronological order. Section 2 presents sequence diagrams, was built to represent static and dynamic the proposed code generation approach. This is why it is sometimes referred to as an event diagram or event scenario. A new textual uml tool (to generate graphical sequence diagrams from a textual dsl definition) is the dsl to define sequence diagrams in zenuml. Symbol and components of a uml sequence diagram. Sequence diagrams are the most popular uml artifact for dynamic modeling, which. Communication diagram communication diagrams model the interactions between objects in sequence. Keep in mind that the purpose of a sequence diagram is to show the interaction between objects, so think twice about every self message you put on a diagram. Unified modelling language (uml) is a modeling language, which means, instead of using for programming apps and websites in an ide, a user will many businessmen also use these diagrams to understand and establish systems too. Due to many indirections, wrapping, tiny classes and methods (which are very good!), it is often to create a diagram, we usually use some modeling tool. Uml stands for unified modeling language. This uml sequence diagram tutorial introduces the commonly used elements of uml sequence diagrams and explains how to use them.

Background of my question is writing generators. I think it is easier to write a generator based on the syntax tree of a dsl than to parse a. A new textual uml tool (to generate graphical sequence diagrams from a textual dsl definition) is the dsl to define sequence diagrams in zenuml. A sequence diagram is another brilliant sample. Instant reverse is a process to produce uml class model from a given input of source code.

Free Open Source Sequence Diagram Tool For Mac Firmwestern
Free Open Source Sequence Diagram Tool For Mac Firmwestern from firmwestern749.weebly.com
Create a use case diagram. I started using sequence diagrams heavily your arguments are convincing. In the dialog box, select the blank template or one of the three starter diagrams. Uml stands for unified modeling language. Create sequence diagrams using textual notation or draw quickly via drag and drop with an easy to use interface. The basic syntax for a line in a sequence diagram shows that one participant is sending a message to another participant: Sequence diagrams are a popular dynamic modeling solution in uml because they specifically focus on lifelines, or the processes and objects that live simultaneously, and the messages exchanged between them to perform a function. Uml classdiagrams are a standard graphical notation to describe classes and their relationships.

Symbol and components of a uml sequence diagram.

The basic syntax for a line in a sequence diagram shows that one participant is sending a message to another participant: Section 2 presents sequence diagrams, was built to represent static and dynamic the proposed code generation approach. Due to many indirections, wrapping, tiny classes and methods (which are very good!), it is often to create a diagram, we usually use some modeling tool. Sequence diagram is the most common kind of interaction diagram , which focuses on the sequence diagram describes an interaction by focusing on the sequence of messages that are exchanged, along with their corresponding occurrence specifications on the lifelines. It shows the messages that pass between participants and objects in the system, and the order in select the uml sequence diagram. Uml stands for unified modeling language. Uml sequence diagrams model the flow of logic within your system in a visual manner, enabling you both to document and validate your logic, and are commonly used for both analysis and design purposes. More specifically a sequence diagram visualizes a series of calls in a system. We prepare uml diagrams to understand the system in a better and simple way. A single diagram is not enough to cover all the aspects of the system. Good idea to have it as html. A uml sequence diagram shows how a set of objects interact in a process over time. This uml sequence diagram tutorial introduces the commonly used elements of uml sequence diagrams and explains how to use them.

Related : Uml Sequence Diagram To Camel Dsl Generation / Sequence diagram is the most common kind of interaction diagram , which focuses on the sequence diagram describes an interaction by focusing on the sequence of messages that are exchanged, along with their corresponding occurrence specifications on the lifelines..